okok下载站
新必应

新必应

  • 类型:便捷生活时间:2025-12-06 13:37
  • 大小:71.24 MB版本:v32.0.430627004

* 本站资源来源于互联网,若有侵权请联系我们处理;软件使用中产生的任何问题,均与本站无关,请谨慎判断后下载.

评分:

好游推荐
首页 / 手机应用 / 新必应
新必应

这款由前沿技术构建的智能搜索应用,凭借其高度智能化的特性为用户提供了丰富的便利。无论是学习场景中遇到的难题,还是日常生活里产生的疑问,用户都能通过它快速检索并得到解答,实际使用感受相当不错。

新必应怎么申请候补名单

启动该应用程序前,要先使用网络加速工具并切换至全局加速状态,同时将加速节点选定为美国区域,之后再点击界面左上方的个人头像图标。

进入对应页面后,点击正下方中间位置的蓝色图标,随后点击“加入等待列表”选项,再依照页面展示的步骤完成申请流程,申请提交后系统会通过邮箱通知相关结果。

可以通过创建一个归属地设置为美国的全新账户,来实现对该软件的直接访问和使用。

新必应怎么聊天

依旧是点击正下方的蓝色图标。

当用户进入系统界面时,会弹出一个选择框,里面列出了不同的互动模式供用户选择。确定模式后,用户可以在界面下方的输入区域输入自己想要传达的信息。

输入完成后,只需等待系统给出回复,就能开启对话流程了。

新必应软件提示“此内容在你的区域不可用”应对措施

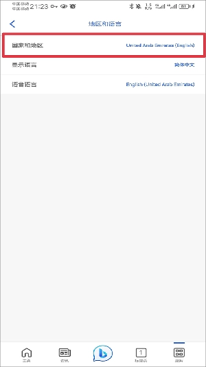
对于刚注册的账号,第一步是点击个人头像,进入对应的界面后,找到并选择“设置”这一功能入口。

接着点击“地区和语言”选项。

把国家地区调整为国外,调整好之后退出应用程序再重新打开。要是第一次操作没能解决问题,可以多试几次退出并重新进入。

软件优势

在原有搜索工具的基础上,这款升级后的智能搜索服务带来了全新的信息获取模式。它在呈现关联内容链接的同时,会整合来自权威平台的信息源,帮助使用者从多元维度理解和剖析问题。该工具能根据用户的输入内容、表达逻辑及思考路径展开检索,支持整合式信息查询,并提供详尽的解答内容。在互动交流过程中,用户可以用自然的方式进行对话,还能围绕初始的搜索主题进一步提出延伸问题,从而得到更精准深入的回应。此外,它还可作为创意辅助工具,助力用户完成诗歌创作、故事撰写,或是梳理和呈现项目相关的思路与构想。

游戏信息
  • 游戏分类:

    便捷生活

  • 游戏更新:

    2025-12-06 13:37:05

热门游戏
游戏攻略更多
热门攻略
热门游戏
专题合集更多
热门攻略